This chapter provides troubleshooting steps for SMTP notifications in anynode.

Troubleshoot SMTP Notifications

Troubleshooting SMTP (Simple Mail Transfer Protocol) with anynode involves several steps to identify and resolve issues related to sending emails, such as alerts or notifications

Send a Test Mail

Use the SMTP client assistant in anynode to send a test email.

The integrated test function provides immediate feedback without requiring you to trigger an event. For example, the State will indicate if the credentials are no longer valid.

If the test is successful but you still don't receive an email, please check your spam folder.

Verify SMTP Configuration

SMTP Server: Ensure the server address (e.g., smtp.example.com) is correct.

Port: Check if the configured port (e.g., 25, 587, 465) matches the server's requirements.

Encryption:

  • None: For unencrypted connections (port 25).

  • STARTTLS: For encrypted connections on port 587.

  • SSL/TLS: For encrypted connections on port 465.

Authentication: Confirm the username and password are correct for the SMTP server.

Check Events

In many cases, the Included Events or Excluded Events settings in the Event transport assistant are not configured correctly. Please review these settings carefully and check event ID and type. The Event Transport Assistant also offers an integrated test function, allowing you to select any Event ID and send a test email with the event.

Trace

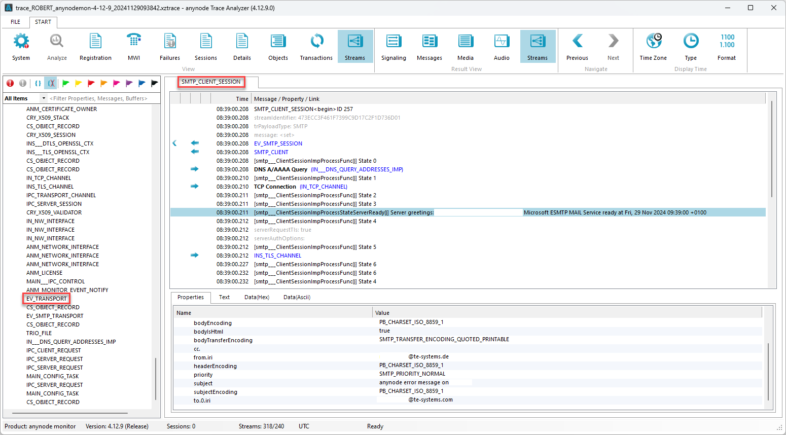
In the anynode trace, there is no direct information about event transport.

The monitor trace file provides detailed, actionable insights into SMTP operations in anynode, making it a powerful tool for diagnosing and resolving email transport issues. It helps pinpoint where and why the process is failing, guiding effective troubleshooting and configuration adjustments.

In the anynode monitor trace, you can find the EV_TRANSPORT streams, which refer to specific transports, such as EV_TRANSPORT_SMTP.

When an event is transmitted, an EV_SESSION is created, which in turn references the specific session related to the transport.

Screenshot: anynode monitor trace showing SMTP_Client_Session. Screenshot: anynode monitor trace showing SMTP_Client_Session.
anynode monitor trace showing SMTP_Client_Session.